tak's data blog
PostgreSQL 엑셀 데이터 연동 본문
이번 시간에는 여태 공부해왔던 SQL문을 가지고 제가 직접 수집한 데이터를 가지고 간단히 활용해보는 시간을 가져보겠습니다!!
사용할 데이터는 피파온라인4 강화 데이터입니다. 아래주소에 들어가시면 이 데이터로 제가 진행했던 간단한 프로젝트도 볼 수 있습니다! 즐겨 봐주시면 감사하겠습니다ㅎㅎ
fifa4 강화 확률 예측 : taek98.tistory.com/14
FIFA4 강화 성공 확률은??? (선수 강화 데이터 분석)
게임을 너무 좋아하는 저는 게임 데이터를 통한 데이터분석 방법이 없을까? 라는 생각으로 이 프로젝트를 시작하게 되었습니다. 그러던 중 fifa4 선수 강화시스템의 성공/실패 여부를 데이터로
taek98.tistory.com
PostgreSQL을 기준으로 작성 되었으며 DBeaver를 통해 진행하였습니다.
1. 엑셀 데이터 살펴보기

다음과 같은 엑셀 데이터가 있습니다. 변수를 살펴보고 key값은 무엇으로 정할지/ create table을 진행할 때 데이터타입이나 조건등은 어떻게 할지 생각해봅니다.
2. 메모장에 옮깁니다. 옮긴 후 (,)을 (>)로 바꿔줍니다. 보통 다른 데이터들을 옮기면 :: 기호가 많은데 이는 인식을 못하므로 (>)로 바꿔주는 과정을 가집니다. (메모장 : ctrl + H 를 쓰면 단어를 쉽게 바꿀 수 있습니다.)

3. 옮기기 전에 위에서 생각한 조건들과 데이터 타입을 고려해서 table을 새로 작성합니다.

4. table작성이 완료되면 마우스 오른쪽 버튼을 눌러 데이터 가져오기를 클릭합니다.

5. 클릭 후 가지고 있던 데이터를 불러옵니다. 밑에 칼럼 구분자를 (>)로 바꿔줍니다.

6. 불러왔으면 제대로 불러와졌는지 select문을 통해 살펴봅니다.(잘 불러와졌네요!!)

7. 불러온 데이터로 여러 동작을 진행해봅니다.(국적별 강화 진행 횟수)

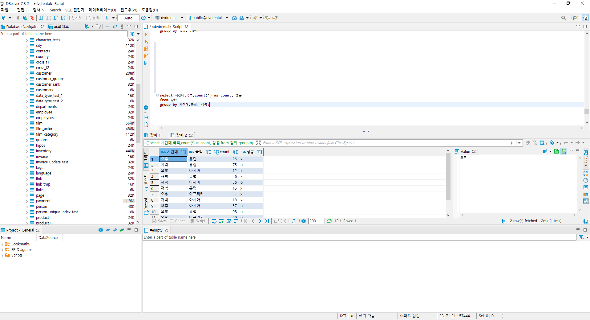
8. 시간대, 국적별 성공/실패 횟수

이렇게 간단하게 엑셀 데이터를 불러와서 count까지 써보는 작업을 가졌습니다. 우선 간단한 sql문들을 작성하였지만 추후에 실무에 쓰일법한(?) 복잡한 sql문도 구현해보도록 하겠습니다. 여기까지 읽어주셔서 감사합니다! 다음에 뵙겠습니다 :)
느낀점 : sql에 엑셀 데이터를 삽입하는 법을 구글링을 해도 오래된 방법들이나 초보자가 쉽게 접근하는 법을 찾을 수 없어서 직접 시도하게 되었습니다. 저도 하면서 제가 직접 수집한 데이터로 연동을 해보고 데이터를 가공하는 작업을 해보니 데이터를 다루는 책임감과 흥미를 느끼지 않았나 생각합니다.
'SQL' 카테고리의 다른 글
| Python SQL 연동 (0) | 2021.04.12 |
|---|---|
| PostgreSQL 문제풀이 8 (0) | 2021.02.22 |
| PostgreSQL 문제풀이 7 (0) | 2021.02.08 |
| PostgreSQL 문제풀이 6 (0) | 2021.01.26 |
| PostgreSQL 문제풀이 5 (0) | 2021.01.26 |